GUC1 Gebruiken eToegang als dienstafnemer
In deze use case wordt de identiteit van de dienstafnemer vastgesteld. De Herkenningsmakelaar geeft hierover een verklaring af aan de dienstverlener. De gebruiker voert hiertoe de GUC3 Aantonen identiteit uit.
De use case wordt hieronder in een activity diagram weergegeven.

De verschillende acties voor use case GUC1 worden hier in meer detail beschreven. Voor de acties in use case GUC3 wordt verwezen naar GUC3 Aantonen identiteit.
Nr. | Actie | Omschrijving |
|---|---|---|
Initiële staat | De dienstafnemer gebruikt voor zichzelf een dienst bij een dienstverlener die authenticatie van de dienstafnemer vereist. De dienstafnemer is daarmee tevens gebruiker. | |
1.1 | Dienstverlener stelt vraag aan Herkenningsmakelaar | De dienstverlener stuurt de gebruiker door naar de Herkenningsmakelaar en stelt daarbij een vraag. Deze vraag bevat het identificerend kenmerk van zowel de betreffende dienstverlener als de betreffende dienst. Alternatieve scenario's:
|
1.2 | Uitvoeren GUC3 Aantonen identiteit | Het resultaat is dat de Herkenningsmakelaar een verklaring over de authenticatie van de gebruiker ontvangt met een Pseudoniem. Alternatieve scenario's: Wanneer in deze stap geconstateerd wordt dat er sprake is van vertegenwoordiging, wordt de use case vervolgd met stap 2.3 in GUC2 Gebruiken eToegang als vertegenwoordiger. |
1.3 | Herkenningsmakelaar beantwoordt vraag van dienstverlener met verklaring | De Herkenningsmakelaar beantwoordt de vraag van de dienstverlener. Dit antwoord bevat een verklaring die de Herkenningsmakelaar opstelt op basis van de van de authenticatiedienst ontvangen verklaring over de authenticatie van de gebruiker met daarin het betrouwbaarheidsniveau van de verklaring en Identificerende kenmerken. |
Finale staat | De dienstafnemer is geauthenticeerd en de dienstverlener heeft daar de benodigde informatie over ontvangen. De dienstafname kan worden vervolgd. Informatie over de gebruiker kan benut worden voor personalisatie, logging e.d. |
ad actie 1.1: De vraag is als AuthnRequest in detail beschreven in Interface specifications DV-HM.
ad actie 1.3: Het antwoord is als Response in detail beschreven in Interface specifications DV-HM.
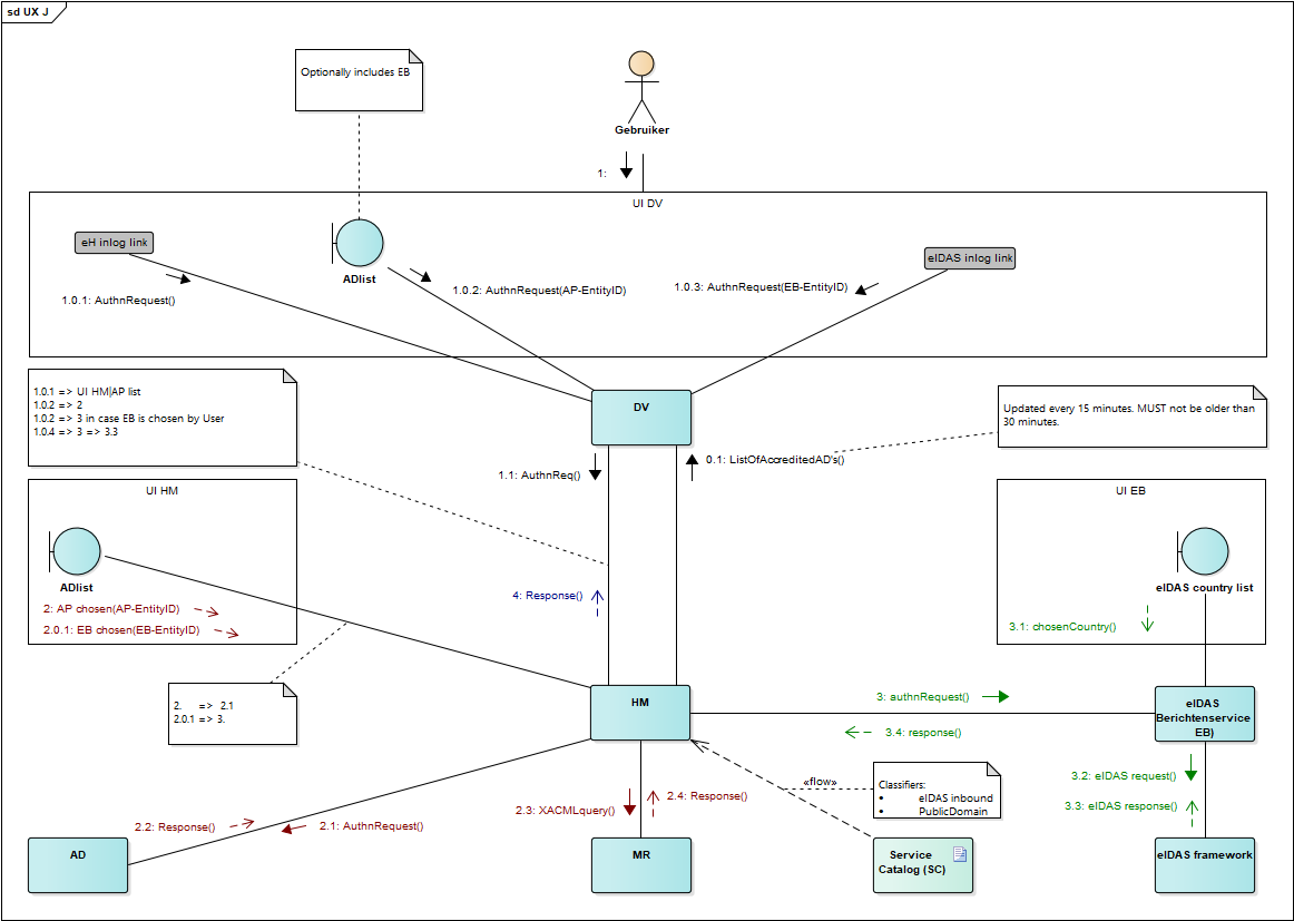
In het communication diagram hieronder is aangegeven welke varianten van AD-keuzen een Dienstverlener kan aanbieden en hoe de verwerkings-flow dan wordt:
EH Inlog link: Dit is de link die de 'normale' flow waarbij de DV geen AD keuze aanbiedt start.
ADList: Dit is het keuzescherm met eHerkennings authenticatie diensten dat een DV mag aanbieden. Deze lijst MAG de eIDAS-berichtenservice NIET bevatten.
eIDAS Inlog link: Dit is de link die waarmee de gebruiker aangeeft met een buitenlands middel te willen inloggen. De flow wordt naar de eIDAS-berichtenservice doorgezet. Zie Richtlijnen communicatie eIDAS.
Note: de genoemde “inlog links” in het lijstje hierboven, vind je o.a. op pagina 6 van het bijgevoegde document (“klantreis eIDAS-adviesrapport 27082019.pdf”).

In de figuur is aangegeven volgens welke gebruikersinteractie bepaald wordt welke AD of EB gebruikt gaat worden.